当前位置: 首页 > 产品大全 > 三种工厂模式分析与C#实现 在信息系统集成服务中的应用

三种工厂模式分析与C#实现 在信息系统集成服务中的应用

三种工厂模式分析与C#实现 在信息系统集成服务中的应用

三种工厂模式分析与C#实现:在信息系统集成服务中的应用

1. 工厂模式概述

工厂模式是面向对象设计中常用的创建型模式,主要用于封装对象的创建过程,降低系统耦合度,提高代码的可维护性和扩展性。在信息系统集成服务中,工厂模式能够有效处理多数据源适配、异构系统对接、插件化架构等场景,提供灵活的对象创建机制。

2. 三种工厂模式详细分析

2.1 简单工厂模式

核心思想:由一个工厂类根据传入的参数,动态决定创建哪种产品类的实例。

适用场景
- 信息系统集成中需要对接少量固定类型的外部系统
- 创建逻辑相对简单,产品类型不会频繁变化
- 如:集成不同数据库(MySQL、SQL Server、Oracle)的连接管理

优点
- 客户端无需知道具体产品类的类名
- 将对象的创建和使用分离
- 通过配置文件可实现不修改代码更换具体产品

缺点
- 工厂类职责过重,违背单一职责原则
- 增加新产品需要修改工厂类,违背开闭原则

2.2 工厂方法模式

核心思想:定义一个用于创建对象的接口,让子类决定实例化哪一个类。工厂方法使一个类的实例化延迟到其子类。

适用场景
- 信息系统集成服务中的插件化架构
- 需要动态选择集成适配器的场景
- 如:支付网关集成(支付宝、微信、银联)
- 日志记录器工厂(文件日志、数据库日志、云日志)

优点
- 符合开闭原则,增加新产品只需新增工厂类
- 符合单一职责原则,每个工厂只负责一种产品
- 具有良好的扩展性

缺点
- 类的数量成对增加,系统复杂度提高
- 增加了系统的抽象性和理解难度

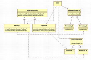
2.3 抽象工厂模式

核心思想:提供一个创建一系列相关或相互依赖对象的接口,而无需指定它们具体的类。

适用场景
- 信息系统集成中需要创建产品族的情况
- 跨平台系统集成(Windows/Linux/macOS适配)
- 如:UI组件库(不同主题风格:经典、现代、暗黑)
- 数据访问层(不同数据库的全套操作对象)

优点
- 保证客户端始终使用同一个产品族中的对象
- 分离了具体的类,使客户端与具体实现解耦
- 易于交换产品系列,只需改变具体工厂

缺点
- 增加新产品族困难,需要修改抽象工厂接口
- 增加了系统的抽象性和理解难度

3. C#实现示例

3.1 简单工厂模式实现

`csharp // 信息系统集成服务中的数据库连接示例 public interface IDatabaseConnection { void Connect(); void ExecuteQuery(string query); }

public class SqlServerConnection : IDatabaseConnection
{
public void Connect() => Console.WriteLine("连接到SQL Server数据库");
public void ExecuteQuery(string query) => Console.WriteLine($"SQL Server执行查询: {query}");
}

public class OracleConnection : IDatabaseConnection
{
public void Connect() => Console.WriteLine("连接到Oracle数据库");
public void ExecuteQuery(string query) => Console.WriteLine($"Oracle执行查询: {query}");
}

public class DatabaseFactory
{
public static IDatabaseConnection CreateConnection(string dbType)
{
return dbType.ToUpper() switch
{
"SQLSERVER" => new SqlServerConnection(),
"ORACLE" => new OracleConnection(),
_ => throw new ArgumentException("不支持的数据库类型")
};
}
}

// 使用示例
public class Client
{
public void UseDatabase()
{
IDatabaseConnection connection = DatabaseFactory.CreateConnection("SQLSERVER");
connection.Connect();
connection.ExecuteQuery("SELECT * FROM Users");
}
}
`

3.2 工厂方法模式实现

`csharp // 信息系统集成中的消息队列工厂示例 public interface IMessageQueue { void SendMessage(string message); string ReceiveMessage(); }

public class RabbitMQQueue : IMessageQueue
{
public void SendMessage(string message) => Console.WriteLine($"RabbitMQ发送消息: {message}");
public string ReceiveMessage() => "RabbitMQ接收的消息";
}

public class KafkaQueue : IMessageQueue
{
public void SendMessage(string message) => Console.WriteLine($"Kafka发送消息: {message}");
public string ReceiveMessage() => "Kafka接收的消息";
}

// 抽象工厂
public abstract class MessageQueueFactory
{
public abstract IMessageQueue CreateQueue();

public void ProcessMessage(string message)
{
var queue = CreateQueue();
queue.SendMessage(message);
Console.WriteLine(queue.ReceiveMessage());
}
}

// 具体工厂
public class RabbitMQFactory : MessageQueueFactory
{
public override IMessageQueue CreateQueue() => new RabbitMQQueue();
}

public class KafkaFactory : MessageQueueFactory
{
public override IMessageQueue CreateQueue() => new KafkaQueue();
}

// 使用示例
public class IntegrationService
{
private readonly MessageQueueFactory queueFactory;

public IntegrationService(MessageQueueFactory factory)
{
queueFactory = factory;
}

public void ProcessIntegration(string data)
{
_queueFactory.ProcessMessage(data);
}
}
`

3.3 抽象工厂模式实现

`csharp // 信息系统集成中的跨平台UI组件示例 public interface IButton { void Render(); void Click(); }

public interface ITextBox
{
void Render();
void SetText(string text);
}

// Windows风格组件
public class WindowsButton : IButton
{
public void Render() => Console.WriteLine("渲染Windows风格按钮");
public void Click() => Console.WriteLine("Windows按钮被点击");
}

public class WindowsTextBox : ITextBox
{
public void Render() => Console.WriteLine("渲染Windows风格文本框");
public void SetText(string text) => Console.WriteLine($"Windows文本框设置文本: {text}");
}

// macOS风格组件
public class MacOSButton : IButton
{
public void Render() => Console.WriteLine("渲染macOS风格按钮");
public void Click() => Console.WriteLine("macOS按钮被点击");
}

public class MacOSTextBox : ITextBox
{
public void Render() => Console.WriteLine("渲染macOS风格文本框");
public void SetText(string text) => Console.WriteLine($"macOS文本框设置文本: {text}");
}

// 抽象工厂接口
public interface IUIFactory
{
IButton CreateButton();
ITextBox CreateTextBox();
}

// 具体工厂实现
public class WindowsUIFactory : IUIFactory
{
public IButton CreateButton() => new WindowsButton();
public ITextBox CreateTextBox() => new WindowsTextBox();
}

public class MacOSUIFactory : IUIFactory
{
public IButton CreateButton() => new MacOSButton();
public ITextBox CreateTextBox() => new MacOSTextBox();
}

// 客户端代码
public class IntegrationDashboard
{
private readonly IButton button;
private readonly ITextBox
textBox;

public IntegrationDashboard(IUIFactory factory)
{
button = factory.CreateButton();
textBox = factory.CreateTextBox();
}

public void RenderUI()
{
button.Render();
textBox.Render();
}

public void PerformOperations()
{
button.Click();
textBox.SetText("集成服务数据");
}
}

// 使用示例
public class Program
{
public static void Main()
{
// 根据配置决定使用哪种UI风格
string platform = GetPlatformFromConfig();

IUIFactory factory = platform.ToUpper() switch
{
"WINDOWS" => new WindowsUIFactory(),
"MACOS" => new MacOSUIFactory(),
_ => throw new ArgumentException("不支持的平台")
};

var dashboard = new IntegrationDashboard(factory);
dashboard.RenderUI();
dashboard.PerformOperations();
}

private static string GetPlatformFromConfig()
{
// 从配置文件读取平台设置
return "WINDOWS";
}
}
`

4. 在信息系统集成服务中的实际应用

4.1 数据源适配器工厂

在信息系统集成服务中,经常需要对接多种数据源(数据库、API、文件系统等)。使用工厂模式可以实现:

  1. 统一数据访问接口:通过工厂创建统一的数据适配器
  2. 动态数据源切换:根据配置动态选择数据源
  3. 扩展新的数据源:新增数据源只需实现接口和对应工厂

4.2 协议转换器工厂

不同系统间通信协议各异(HTTP、SOAP、gRPC、MQTT等),工厂模式可以:

  1. 协议透明化:客户端无需关心底层协议实现
  2. 协议热切换:运行时根据网络状况切换协议
  3. 协议扩展:新增协议支持不影响现有代码

4.3 业务规则引擎工厂

集成服务中常需要处理复杂的业务规则,工厂模式能够:

  1. 规则动态加载:根据业务场景选择规则引擎
  2. 规则版本管理:不同版本规则共存并动态切换
  3. 规则测试验证:工厂模式便于创建测试用的规则引擎

5. 选择建议

  1. 简单工厂模式:适用于产品类型固定、变化不频繁的场景,如内部工具集成
  2. 工厂方法模式:适用于需要扩展性强、支持插件化架构的场景,如第三方系统集成
  3. 抽象工厂模式:适用于需要创建产品族、保证产品兼容性的场景,如跨平台集成解决方案

6. 最佳实践

  1. 结合依赖注入:在.NET Core/ASP.NET Core中,结合依赖注入容器使用工厂模式
  2. 配置文件驱动:通过配置文件决定使用哪种具体工厂,提高灵活性
  3. 单元测试友好:工厂模式便于进行单元测试和模拟对象创建
  4. 性能考虑:对于频繁创建的对象,考虑使用对象池或单例模式优化

7.

工厂模式在信息系统集成服务中发挥着重要作用,它通过封装对象的创建过程,提高了系统的灵活性、可维护性和可扩展性。C#语言的特性(如接口、泛型、反射)为工厂模式的实现提供了强大支持。在实际项目中,应根据具体需求选择合适的工厂模式变体,并结合其他设计模式和现代开发实践,构建健壮、可维护的信息系统集成解决方案。


如若转载,请注明出处:http://www.xfluliang.com/product/80.html

更新时间:2026-05-22 20:17:46